AI智能摘要
车辆OTA技术通过无线网络实现远程软件升级,广泛应用于软件修复、功能交付等场景。系统由云端OTA-Server和车端OTA-Master协同运作。本文重点介绍车端升级流程,包含五个核心步骤:同步、下载、前校验、安装和后校验。OTA-Master负责与云端通信,获取更新任务,下载并验证更新包,在确保安全与车辆状态合规后执行ECU软件更新,并支持安装失败后的回滚机制。整个流程强调数据完整性、安全性及用户可控性,确保升级过程可靠稳定。
— 此摘要由AI分析文章内容生成,仅供参考。
![]()
0 前言
车辆OTA(Over-the-Air Technology),即车辆远程无线升级技术,这是一种通过无线网络对车辆的软件系统进行远程更新的技术,该技术最早应用于PC电脑和移动手机行业。实现OTA的基础是设备具有远程联网能力,近几年,随着智能网联汽车渗透率的快速增长,OTA在汽车行业中也得到了广泛应用,其典型应用场景有:软件问题修复、新功能交付,付费功能订阅。
在车辆OTA技术实现中,至少需要两大功能块的支持,分别是:云端(OTA-Server)和车端(OTA-Master)。这二者相互协作,共同完成车辆软件的远程升级。
云端OTA-Server:
OTA-Server即OTA云服务器,是整个OTA系统的核心控制中心,承担着数据管理、任务调度和与车辆通信等重要任务。
- 软件管理
- 存储:负责存储车辆各个电子控制单元(ECU)的软件版本信息和更新包。这些更新包包含了修复漏洞、优化性能或添加新功能所需的代码。
- 版本控制:对不同车型、不同配置的软件版本进行管理和维护,确保每个车辆能够获取到适合自己的正确更新包。
- 车辆信息管理
- 数据收集:收集车辆的基本信息,如车辆识别码(VIN)、车型、软件版本号等,建立车辆档案。
- 状态监控:实时监控车辆的在线状态、软件更新状态等信息,以便及时了解车辆的OTA进展情况。
- 任务调度与分发
- 决策:根据车辆的软件版本、使用情况等因素,决定哪些车辆需要进行软件更新,并制定相应的升级计划。
- 推送:将更新任务和对应的软件更新包推送给目标车辆。在推送过程中,会考虑车辆的网络状况、电量等因素,选择合适的时间和方式进行传输。
- 安全认证:在与车辆进行通信和数据传输时,对车辆的身份进行认证,确保更新数据只发送给合法的车辆。同时,对传输的数据进行加密处理,防止数据在传输过程中被窃取或篡改。
- 日志记录与分析
- 记录:记录车辆OTA的整个过程,包括更新请求、下载进度、安装结果等信息。
- 分析:对记录的数据进行分析,以便评估OTA的效果,发现潜在问题,并为后续的升级优化提供依据。
车端OTA-Master:
OTA-Master通常指车辆端的OTA主控单元,它是车辆与云端OTA-Server进行通信和执行软件更新的关键部件。
- 通信交互
- 连接建立:通过车辆内部的通信模块(如T-BOX)与云端OTA-Server建立稳定的网络连接,实现车辆与云端之间的数据传输。
- 信息上传:将车辆的相关信息,如软件版本、故障代码等上传到云端OTA-Server,以便云端了解车辆的状态。
- 更新包下载与管理
- 下载:接收云端OTA-Server推送的软件更新任务和更新包,并将更新包下载到车辆的存储设备中。
- 验证:在下载完成后,对更新包的完整性和准确性进行验证,确保下载的更新包没有损坏或被篡改。
- 更新执行与监控
- 执行:在验证更新包无误后,按照预定的流程将更新包安装到相应的电子控制单元(ECU)中。在安装过程中,会对各个步骤进行监控,确保更新操作的顺利进行。
- 回滚:如果在更新过程中出现错误或异常情况,OTA-Master能够执行回滚操作,将车辆的软件恢复到更新前的状态,保证车辆的正常运行。
- 安全防护:在车辆端对更新过程进行安全防护,防止非法的软件更新或恶意攻击。例如,对更新包进行数字签名验证,确保更新来源的合法性。
本篇文章主要介绍OTA-Master对车辆OTA技术实现的支持,其在车端的软件升级流程通常有以下五个步骤:同步、下载、前校验、安装、后校验。
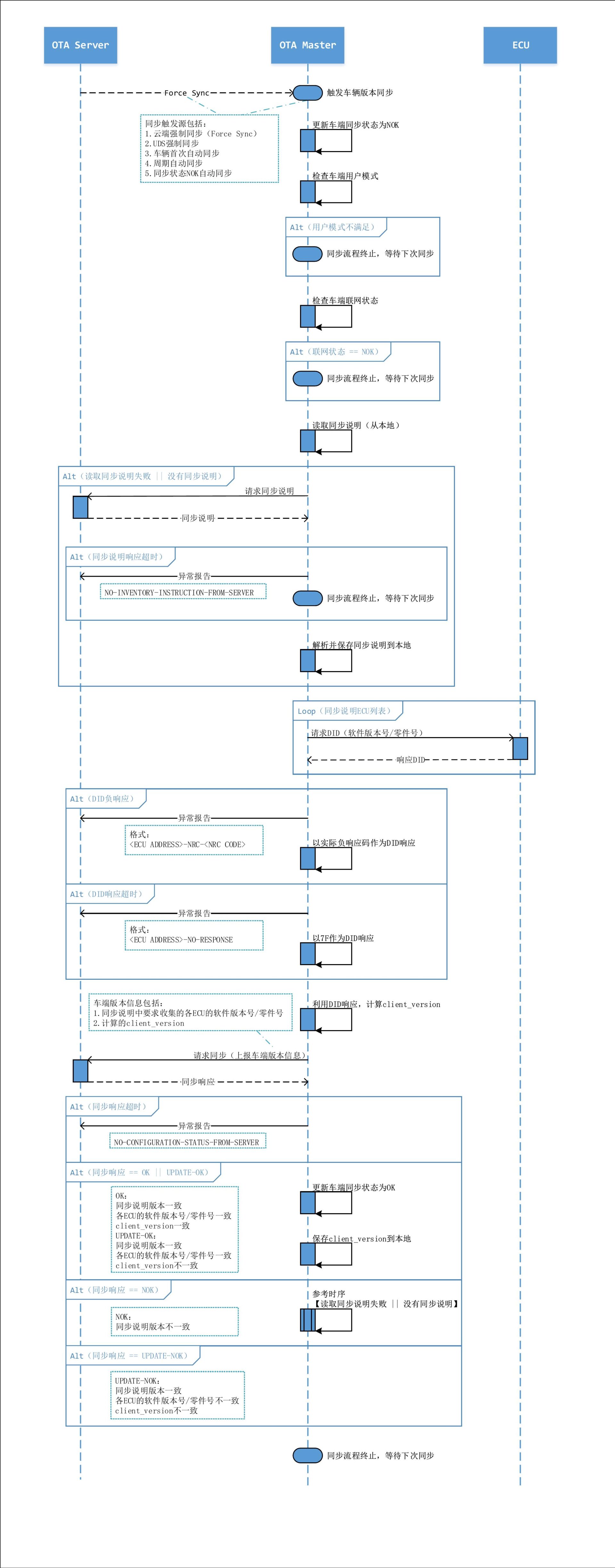
1 同步
同步主要功能:
- 读取车辆配置信息,包括ECU当前软件版本、ECU硬件版本等
- 根据读取的车辆配置信息,计算车辆配置版本号ClientVersion
- 上报车辆配置信息到OTA-Server,使云端能够知道车辆当前的ECU配置情况,从而确定车辆是否需要进行软件更新,并配置OTA任务需要推送的更新包
同步主要流程:

2 下载
下载主要功能:
- OTA-Master接收OTA-Server下发的可用任务信息,包括任务说明、安装说明书、软件URL等
- 下载需要刷写的ECU软件到车辆本地存储,同时上报下载进度
- 对下载到本地的软件做验签等校验工作,保证软件完整性和安全性
- 支持下载暂停、下载终止、断点续传等功能
下载主要流程:

3 前校验
前校验主要功能:
- OTA任务安装前,对任务数据和车辆状态进行检查,并对车辆做相应的控制,确保车辆到达安装条件
- 上报前校验结果到OTA-Server,同时向用户和OTA工程师显示更新开始信息
前校验主要流程:

4 安装
安装主要功能:
- 执行ECU软件更新,包括非分布式ECU UDS刷写控制和分布式ECU自刷写控制
- 向OTA-Server和用户上报安装进度
- 向OTA-Server上报安装总结和异常报告
- 支持重试刷写、软件回滚等功能
安装主要流程:

5 后校验
后校验主要功能:
- OTA任务安装后,对车辆状态和软件配置进行检查,并恢复车辆的相应控制,确保用户可以正常使用
- 上报后校验结果到OTA-Server,同时向用户和OTA工程师显示更新结果信息
后校验主要流程:

终于搞懂OTA是怎么运作的了,之前升级车机系统的时候还担心会不会出问题,看完这个流程说明感觉安心多了。
最近刚经历过一次OTA升级,下载花了将近两小时,原来背后有这么多流程控制啊!
现在的新车功能越来越智能了,希望OTA技术能保证安全性,别被黑客钻了空子。
涨知识了!原来车企OTA升级分这么细的步骤,怪不得每次更新都要等好久
博主写得真详细,想问下安装失败回滚的话会不会损坏原系统啊?🤔
看完感觉特斯拉的软件更新背后原来这么复杂,程序员不容易啊
说了这么多技术细节,建议下次配个流程图更直观
最近刚OTA升级完车机,结果中控黑屏了,4S店说要换主机…
付费订阅功能最坑!买个车还要像手游一样氪金解锁功能
第五部分后校验写的太简略了,想了解具体校验指标